Статус: Офлайн
Реєстрація: 17.01.2012
Повідом.: 146
Реєстрація: 17.01.2012
Повідом.: 146
Кривые бенчмарки или AMD=гуано
Здрасте, Уважаемые!
В общем, такой вопрос как в заголовке возник не на пустом месте...
...так шо, "полчища" AMD-шников попрошу не выкатывать тяжёлую артиллерию нецензурщины в мою сторону))
На днях приболел, а потому выдался свободный "выходной" протестить/поразгонять собранные накануне железки.
Собсна железки:
Intel Xeon E5450
GIGABYTE GA-EP45-DS5
G.SKILL 4GB (2 x 2GB) DDR2 1066Mhz
ASUS Radeon HD 7790 DirectCU II OC
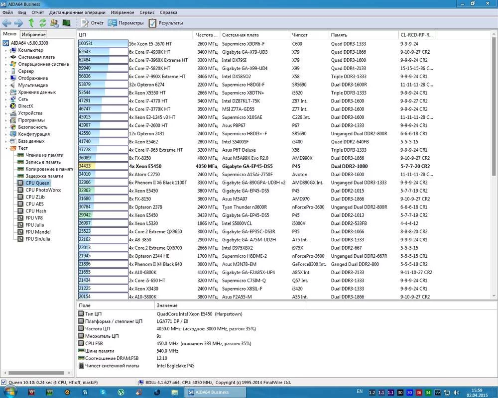
Результаты тестов на производительность в AIDA64 не то чтобы в шок повергли, но... просто "дешёвый" процик 2007 года (ксеон) наступает на пятки до сих пор топовому FX-8350, 2012-го года выпуска на одинаковой тактовой частоте в 4000MHz
И, сцуко, это при том, что у 8350 ядер вдвое больше, 8 против 4-х.
Кучка скриншотов, само-собой, прилагается.
Кароч, как по мне, так тока 2 вывода и напрашиваютя, упомянутые в заголовке темы... Кто чё думает?
Ток гОвнами метать не стоит, а по существу, обоснованно, так скеть...
Здрасте, Уважаемые!
В общем, такой вопрос как в заголовке возник не на пустом месте...
...так шо, "полчища" AMD-шников попрошу не выкатывать тяжёлую артиллерию нецензурщины в мою сторону))
На днях приболел, а потому выдался свободный "выходной" протестить/поразгонять собранные накануне железки.
Собсна железки:
Intel Xeon E5450
⚠ Тільки зареєстровані користувачі бачать весь контент та не бачать рекламу.
GIGABYTE GA-EP45-DS5
⚠ Тільки зареєстровані користувачі бачать весь контент та не бачать рекламу.
G.SKILL 4GB (2 x 2GB) DDR2 1066Mhz
⚠ Тільки зареєстровані користувачі бачать весь контент та не бачать рекламу.
ASUS Radeon HD 7790 DirectCU II OC
⚠ Тільки зареєстровані користувачі бачать весь контент та не бачать рекламу.
Результаты тестов на производительность в AIDA64 не то чтобы в шок повергли, но... просто "дешёвый" процик 2007 года (ксеон) наступает на пятки до сих пор топовому FX-8350, 2012-го года выпуска на одинаковой тактовой частоте в 4000MHz
И, сцуко, это при том, что у 8350 ядер вдвое больше, 8 против 4-х.
Кучка скриншотов, само-собой, прилагается.
Кароч, как по мне, так тока 2 вывода и напрашиваютя, упомянутые в заголовке темы... Кто чё думает?
Ток гОвнами метать не стоит, а по существу, обоснованно, так скеть...
Вкладення
-
2015-04-02_155902.webp131.3 КБ · Перегляди: 954 -
2015-04-02_151217.webp44.3 КБ · Перегляди: 277 -
2015-04-02_171156.webp44.4 КБ · Перегляди: 276 -
2015-04-02_161250.webp109.2 КБ · Перегляди: 283 -
2015-04-02_171337.webp66.2 КБ · Перегляди: 312 -
2015-04-02_150704.webp105.8 КБ · Перегляди: 242 -
2015-04-02_150912.webp107.7 КБ · Перегляди: 238

